Oracle acquire Advanced Visual Technology (Retail FOCUS)
cnet news , via All Points Blog , report Oracle have recognised the value in providing a total design solution for retail with the acquisition of Advanced Visual Technology Ltd (AVT) . Their Ret...

cnet news, via All Points Blog, report Oracle have recognised the value in providing a total design solution for retail with the acquisition of Advanced Visual Technology Ltd (AVT).
Their Retail FOCUS application fills the gap between Architectural & Retail Design by linking the CAD Building/Store Fitting Layout & Shelf Planogram (POG) data. It also adds retail intelligence, space/layout planning/analysis and asset management database tools to the AutoCAD store model. Companion applications add visualisation and enable the store asset database to be maintained from the retail floor.
I first saw both Retail FOCUS and Revit about 7 years ago when, independently, AVT and (pre-Autodesk) Revit visited New Zealand. I could see the potential and (then) limitations in both products. Retail FOCUS's main weakness were OEM AutoCAD limitations (CAD objects/display) and Revit's were it's incomplete BIM (no services then), work flow challenges and closed nature preventing integration. I have followed both products evolution in the hope they might connect.
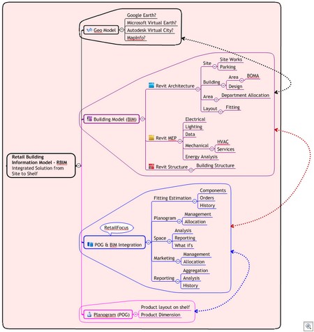
A combined AEC BIM + Retail Focus + POG "Database" could be the ultimate retail design/management tool. What I've termed "Retail BIM" could be used to design and manage every retail business asset from the site, building, down to shelf product allocation. With the addition of geo/location and demographic/sales data you'd have a powerful combination of database solutions for retail forecasting, design, management and analysis.
I hope this acquisition doesn't mean Autodesk have missed the boat. Could an Oracle Revit based Retail BIM still happen?

Oracle Buys Advanced Visual Technology
Redwood Shores, CA – October 1, 2008
Oracle today announced that it has entered into an agreement to acquire Advanced Visual Technology Ltd. (AVT), a leading provider of 3D visual macro space planning software for retailers. AVT enables retailers to collaborate with their stores and supplier partners to design and plan retail floor space in real time with a current photo-realistic view of each store. AVT products combined with Oracle Retail’s comprehensive application suite is expected to increase the profitability of a store’s selling space through enhanced space allocation and performance monitoring across categories, aisles, departments and the entire store... [cont]
Oracle Buys Advanced Visual Technology
Redwood Shores, CA – October 1, 2008
Oracle today announced that it has entered into an agreement to acquire Advanced Visual Technology Ltd. (AVT), a leading provider of 3D visual macro space planning software for retailers. AVT enables retailers to collaborate with their stores and supplier partners to design and plan retail floor space in real time with a current photo-realistic view of each store. AVT products combined with Oracle Retail’s comprehensive application suite is expected to increase the profitability of a store’s selling space through enhanced space allocation and performance monitoring across categories, aisles, departments and the entire store... [cont]
Note: TWL does not use AutoCAD (vanilla), Revit, Retail FOCUS or Oracle Retail Products for Retail Layout. The MindManager map above is my personal speculation, wish list, for the possible combination of BIM/POG technology for Retail Design Management.
UPDATE 2008-10-03: To acknowledge sources